WA: 0812 8595 8481
⋮
View : 619 kali.
Materi Kuliah Komputer Forensik
12.05 IDA Pro 5
#
Download
https://qpdownload.com/ida-pro-freeware
2) pilih New atau Previous(jika pernah membuka IDA sebelumnya) , kemudian pilih file .exe yang akan dibuka
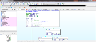
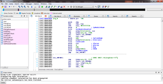
8. Untuk mulai menjalankan program, langkah yang harus diperhatikan adalah memilih breakpoint yang tepat, dalam hal ini yaitu sebelum program meminta input dari user .
- Breakpoint pada salah satu line (F2) - kemudian pilih (dalam hal ini) Local Win32 debugger - Start (F9)
10. Setelah itu, tinggal di Step into (F7) atau di Step Over(F8). Perbedaan dari Step into dan Step over, apabila ada fungsi, step into akan masuk ke dalam fungsi tersebut, sedangkan step over di "skip" . Pssstt Kalo dicoba sendiri, akan lebih mengerti
11. Di sebelah kanan juga terdapat tabel register, stack, dan flag yang akan sangat digunakan nantinya
12.05 IDA Pro 5
#
IDA Pro 5
Download
https://qpdownload.com/ida-pro-freeware
Interaktif Dissassembler Professional atau yang biasa dikenal dengan IDA Pro merupakan tools dissassembler yang paling powerfull yang didistribusikan oleh Hex-Ray.
Menjalankan Program IDA (The Interactive Disassembler)
Pengetahuan dasar yang dibutuhkan untuk memelajari ini adalah bahasa pemrograman dasar seperti C dan Assembly (wajib). Pada contoh kali ini, penulis menggunakan file geek1.exe dari osix
2) pilih New atau Previous(jika pernah membuka IDA sebelumnya) , kemudian pilih file .exe yang akan dibuka
8. Untuk mulai menjalankan program, langkah yang harus diperhatikan adalah memilih breakpoint yang tepat, dalam hal ini yaitu sebelum program meminta input dari user .
- Breakpoint pada salah satu line (F2) - kemudian pilih (dalam hal ini) Local Win32 debugger - Start (F9)
10. Setelah itu, tinggal di Step into (F7) atau di Step Over(F8). Perbedaan dari Step into dan Step over, apabila ada fungsi, step into akan masuk ke dalam fungsi tersebut, sedangkan step over di "skip" . Pssstt Kalo dicoba sendiri, akan lebih mengerti
11. Di sebelah kanan juga terdapat tabel register, stack, dan flag yang akan sangat digunakan nantinya
Materi Kuliah:







